Friday, May 15, 2026

Evolving Trends in Model Usage: Changes of 2025

The Year We Used Tools: Insights from LiteLLM’s Evolving Landscape

Dive into the fascinating world of LiteLLM, where the evolution of AI models takes center stage! 🧠✨

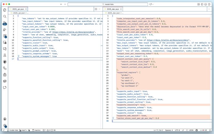
Discover the model_prices_and_context_window.json, a comprehensive registry:

  • 30,000+ lines detailing 2,000+ model and provider combinations.
  • A consistent API that simplifies model switching without the need for extensive code rewrites.

Key Highlights:

  • The schema has doubled in size since January 2025, integrating more sophisticated tools and logic.
  • Beyond simple text completion, we’re now using multi-tasking appliances that execute code, manipulate files, and more.
  • The growing complexity helps enhance human-in-the-loop applications, expanding what’s possible behind the scenes.

2025 may not have ushered in the year of the agent, but it certainly marked the rise of the tool.

👉 Join the conversation! Share your thoughts on this evolution in AI and how it’s shaping our future. Let’s connect and explore the possibilities together! 🚀

Source link

Share

Read more

Local News